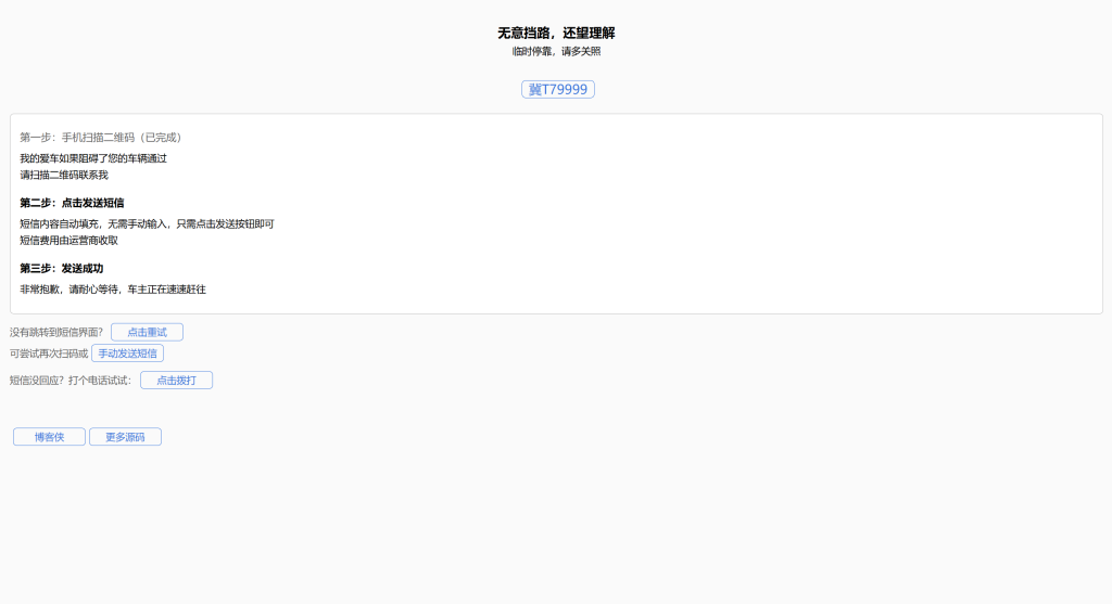
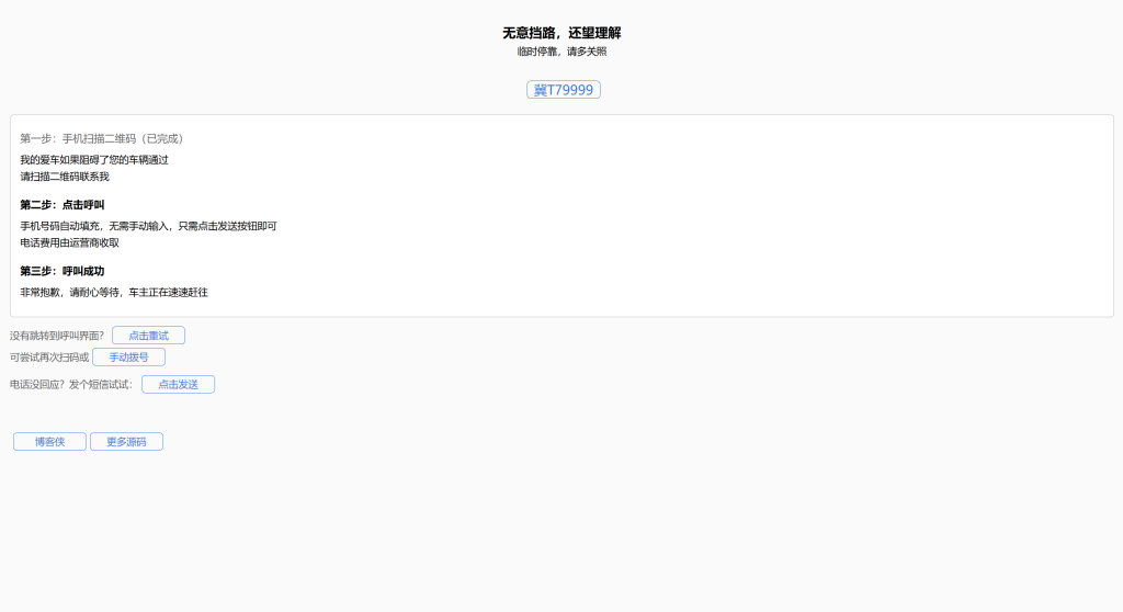
自动拨打电话、发送挪车短信html网页源码Junshan3年前更新关注私信014311自动拨打电话、发送挪车短信html网页源码此内容为免费资源,请登录后查看¥0 限时特惠¥10 登录查看免费资源 简介: 分为两套源码,编辑源码页面内容上传即可使用! (检测到手机打开才会自动弹出) 第一套: 自动拨号访问自动弹到拨号界面 并自动输入手机号。 第二套: 自动短信访问自动弹到短信界面 并自动输入短信内容和手机号。 ------本页内容已结束,喜欢请分享------ 博客侠 广告位 广告位/10/月 广告位/10/月 广告位/10/月 广告位/10/月 广告位/10/月 广告位/10/月 广告位/10/月 广告位/10/月 广告位/10/月 广告位/10/月 广告位/10/月 广告位/10/月 广告位/10/月 广告位/10/月 广告位/10/月 广告位/10/月 广告位/10/月 广告位/10/月 广告位/10/月 广告位/10/月 广告位/10/月 广告位/10/月 感谢您的来访,获取更多精彩文章请收藏本站。 © 版权声明 版权声明 1 本网站名称:博客侠 2 本站永久网址:www.bokexia.com 3 本网站的文章部分内容可能来源于网络,仅供大家学习与参考,如有侵权,请联系邮箱:admin@bokexia.com进行删除处理。 4 本站一切资源不代表本站立场,并不代表本站赞同其观点和对其真实性负责。 5 本站一律禁止以任何方式发布或转载任何违法的相关信息,访客发现请向站长举报 6 本站资源大多存储在云盘,如发现链接失效,请联系我们我们会第一时间更新。 THE ENDHTML源码# 免费源码# 挪车# 实用源码 喜欢就支持一下吧点赞11赞赏 分享QQ空间微博QQ好友海报分享复制链接收藏
暂无评论内容